CopyRight © 2017 深圳市常青藤软件科技有限公司
SecureFX是一款专用于数据传输软件,SecureFX中文版之中用户可以直接使用该软件来传输相关的内容,在这里用户直接使用文件来传输到远程主机之中,在这里可以直接配置多个服务器或者网站的内容,帮助产品的内容可以稳定呈现在主页之中。
SecureFX有着非常稳定的传输信号,帮助用户可以稳定的将内容传输到指定位置,并且可以通过更简单的方式来访问旧内容,也可以下载或者复制镜像内容来传输该文件。
软件功能
维护文件系统和文档
多元安全传输协议:提供 SSH2、FTPS、SCP、SFTP 协议,加密强、防窃取篡改,适用于不同安全需求场景,能访问旧系统。
旧系统访问保障:借多种协议可连接旧系统,在系统升级等场景下,安全迁移旧系统文件,维护文件系统 。
快速上手
便捷的连接方式:主程序窗口 “连接” 栏输入信息,即可快速连接会话,新手也能轻松操作。
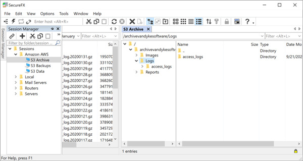
高效的会话管理:用选项卡组织会话,可在不同服务器会话间切换,有序管理多连接操作 。
利用高生产力的 UI
便捷的拖放操作:Windows 下可拖放文件传输,还能在 SecureFX 与 WinZip 等应用间交互,简化流程提效。
智能文件查找功能:通过过滤器视图按属性筛选、书签标记常用路径、地址栏输路径,快速找文件 。











安全下载


